Routing/Travel Time Analysis/OSM2Routing
About

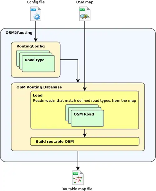
OSM2Routing utility converts the OSM file into a mapmatching/routing-friendly format.
It extracts defined road types from the OSM map and splits them at crossroads.
Usage
osm2routing [OPTIONS]+
Options:
--osm=VALUE path to the OSM file (required)
-c, --config=VALUE path to the config file (required)
-o, --output=VALUE path to the output file (required)
-h, -?, --help
Config file defines accepted road types (OSM ways with specific tags) and their parameters.
Ways, that don't match accepted road types, relations and unused nodes are discarded. Values of oneway and maxspeed tags from the OSM file take precedence over default values from the config file.
OSM2Routing reguires .NET framework runtime or MONO runtime installed on the computer.
Samples
Sample config file (with typical road types): [1]
Sample config file:
<?xml version="1.0" encoding="utf-8"?>
<routing-config version="1.0">
<route-type name="road" speed="50">
<required-tag key="highway" value="*" />
</route-type>
</routing-config>
Sample output:
<?xml version="1.0" encoding="utf-8"?>
<osm version="0.5" generator="OSMUtils">
<node id="15389886" visible="true" lat="54.7308926" lon="25.2397644" />
<node id="15389895" visible="true" lat="54.7321415" lon="25.2437813" />
...
<node id="15389899" visible="true" lat="54.7351949" lon="25.2468095" />
<way id="-2" visible="true">
<nd ref="41629304" />
<nd ref="41629457" />
<tag k="way-id" v="3412414" />
<tag k="speed" v="50" />
<tag k="accessible" v="yes" />
<tag k="accessible-reverse" v="yes" />
</way>
</osm>
Details