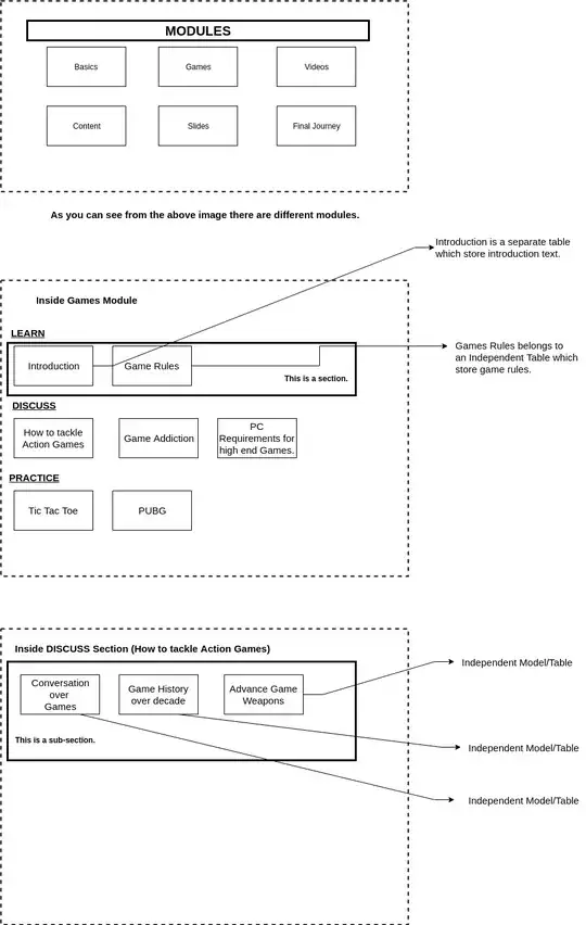
I want to design a user tracking system between different tables/models. I want to track the user's progress. There is a Module table which is related to sections and sections are related to sub-sections. Each sub-section can relate to different independent tables. The independent tables store different items (slides, videos, texts) which the user can go through in a linear flow just like a Coursera course. The flow will be predetermined by us but can be changed by us. So, the linear flow between the sub-sections can't be hardcoded. I also need to keep track of the user's progress through these sub-sections.
For Example:
A sub-section can point to game table where the user_info, game_score, game_completion_date_time will be stored or there might be case where the sub-section is pointing to slides table storing slide_text, slide_url and user_info.
I want to keep track of changes in those table so what should be my approach. Below i have posted an image in which i am approaching to the problem.
EDIT :
I want to track the user's progress.
A module is a collection of sections.

