If someone could help me with the query below it would be great! This query is quite challenging, and I tried to do so on my own, but couldn't display the correct result...
I work with DB of a system that is alike "Facebook".
The query should display the email & name of users who wrote a comment for every post, that posted by each of their friends, in the last year.
Meaning, I would like to display ONLY the people who commented on ALL the posts of ALL their friends.
This is my trial, but I received partial results. I cannot understand what I have done wrong.
select distinct U.Mail, U.FirstName + ' ' + U.LastName as FullName
from Users U
inner join FriendsList FL on U.Mail = FL.Mail1
inner join Post P on FL.Mail2 = P.UserMail
left outer join Comment C on P.ID = C.IDPost and P.UserMail <> C.Mail
where datediff(year, P.DatePosted, getdate()) <= 1
group by U.Mail, U.FirstName, U.LastName
having count(distinct P.ID) = count(distinct C.IDPost)
Link to BAK file (including test data): https://file.io/SagvM3cx
EXAMPLES:
Let's assume that I & Adam & Ben are friends.
⭐️ First case:
- Adam wrote 1 post, and I commented.
- Ben wrote 1 post, and I did not comment.
Then, my name should not display in the query.
- Adam wrote 1 post, and I commented.
- Ben wrote 1 post, and I commented.
Then, my name should display in the query.
⭐️ Second case:
- Adam wrote 2 posts, and I commented on the first one but did not comment the second.
- Ben wrote 1 post, and I commented.
Then, my name should not display in the query.
- Adam wrote 2 posts, and I commented both.
- Ben wrote 1 post, and I commented.
Then, my name should display in the query.
⭐️ Third case:
- Adam wrote 2 posts, and I commented both.
- Ben wrote 1 post, and I commented.
- Mark (Not my friend) wrote 1 post, and I did not comment.
Then, my name should display in the query.
EDIT: I added 8 queries - 4 create table and 4 insert.
According to this example, the query above should display only Kelly
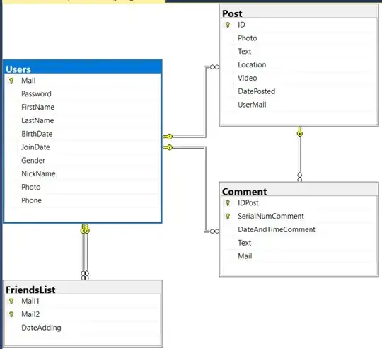
create table Users
(
Mail nvarchar (20) primary key check(Mail like '_%@_%._%' and (Mail like '%[0-9]%' Or Mail like '%[a-z]%'Or Mail like '%[A-Z]%')),
Password nvarchar (8) check (Password like '%[0-9]%' and Password like '%[az]%' and len(password) <= 8) not null,
FirstName nvarchar (20) not null,
LastName nvarchar (20) not null,
BirthDate date check (datediff(year,BirthDate,getdate())>=18) not null,
JoinDate date check (JoinDate<=getdate()) not null,
Gender nchar(1) check(Gender = 'F' or Gender = 'M' or Gender = 'O'),
NickName nvarchar(20),
Photo nvarchar(20),
Phone bigint check (Phone like '%[0-9]%' and len(Phone) <= 10) not null
)
INSERT INTO Users
VALUES
('Kelly@gmail.com','k1000000','Kelly','Ka','1992-05-15','2016-09-04','F','Kelly','Kelly.jpg','546296100'),
('Lilly@gmail.com','l1101111','Lilly','La','1999-04-03','2012-04-04','F','Lilly','Lilly.jpg','542448300'),
('Moshe@gmail.com','m120121','Moshe','Ma','1995-06-03','2011-04-02','M','Moshe','MosheMa.jpg','542840111'),
('Nelly@gmail.com','n130131','Nelly','Na','1994-03-07','2020-04-13','F','Nelly','NellyNa.jpg','541234567');
('Owen@gmail.com','o140141','Owen','Oa','1992-02-02','2020-05-13','M','Owen','OwenOa.jpg','541234567');
create table FriendsList
(
Mail1 nvarchar (20) references Users(Mail) not null,
Mail2 nvarchar (20) references Users(Mail) not null,
DateAdding date check (DateAdding<=getDate()) not null,
primary key (Mail1,Mail2)
)
INSERT INTO FriendsList
VALUES
('Kelly@gmail.com','Nelly@gmail.com','2018-04-18'),
('Lilly@gmail.com','Moshe@gmail.com','2020-04-22'),
('Moshe@gmail.com','Lilly@gmail.com','2020-04-22'),
('Moshe@gmail.com','Nelly@gmail.com','2020-04-22'),
('Nelly@gmail.com','Kelly@gmail.com','2018-04-18');
('Nelly@gmail.com','Moshe@gmail.com','2020-04-22'),
create table Post
(
ID int identity(1,1) primary key,
Photo nvarchar(20),
Text nvarchar(200),
Location nvarchar(50),
Video int,
DatePosted date check (datediff(month,DatePosted,getdate())<=3) not null,
UserMail nvarchar (20) references Users(Mail) on delete cascade on update
cascade not null
)
INSERT INTO Post
VALUES
('','my name is nellu','','','2020-04-18','Nelly@gmail.com'),
('','hii','','','2020-05-19','Lilly@gmail.com');
create table Comment
(
IDPost int references Post(ID) on delete cascade on update cascade not null,
SerialNumComment int check(SerialNumComment > 0) not null,
DateAndTimeComment Datetime check (DateAndTimeComment<=getDate()) not null,
Text nvarchar(200) not null,
Mail nvarchar (20) references Users(Mail) not null,
primary key (IDPost,SerialNumComment)
)
INSERT INTO Comment
VALUES
('1','1','2020-04-18','blabla','Kelly@gmail.com'),
('2','1','2020-05-05','bhfk','Moshe@gmail.com');
