7

Are there any good graphical tools (preferably free) for navigating a MySQL database? I find myself doing a lot of the same SQL queries to look at data in the tables. I would imagine there's a GUI for doing this that makes life easier. Any one know of such a thing?

Thanks a lot.

12 Answers12

4

You can use the MySQL Workbench.
Download here

4

There are the MySQL GUI Tools, which are free to download. The package includes an administration interface, a database migration toolkit, and a query explorer. The package is cross-platform.

2

There is SQLyog.

Joe Internet
  • 1,459
1

There is a PHP based web interface called PHPMyAdmin, which does pretty much what you need. The programmers at the company I work for use it intensively and are very happy with it.

Prof. Moriarty
  • 870
  • 8
  • 12
1

Some other ($$) options that offer different capabilities than the ones provided by MySQL/Sun/Oracle/ are:

Toad for MySQL
Navicat for MySQL

Glorfindel
  • 1,213
MattB
  • 11,224
1

I use mainly MySQL-Front (shareware) but the developer has abandoned the project, which is currently in Limbo. Another popular choice is HeidiSQL, which is free. Make sure you get the latest version though, as earlier ones were quite buggy.

0

Oracle SQLDeveloper is free (beer):

http://www.oracle.com/technology/products/database/sql_developer/index.html

Squirrel SQL is free (beer/freedom):

http://squirrel-sql.sourceforge.net/

gm3dmo
  • 10,587
0

You could also use SQL Developer. Some of it's cool features would be:

  • Ability generate a diagram of all the tables and their relationships in a database
  • Ability to export data via right click into CSV, XML, or insert statements in an sql file
  • All your standard cross platform java SQL stuff
0

Premiumsoft Navicat For MySQL is very good tool. But it is not free. You can get more information from here.

Glorfindel
  • 1,213
Kerberos
  • 123
  • 4
0

We use Tora. Wikipedia:

TOra (Toolkit for Oracle) is a free software program for Oracle Database developers and administrators. It features a PL/SQL debugger, an SQL worksheet with syntax highlighting, a database browser and a comprehensive set of database administration tools. TOra also includes support for MySQL and PostgreSQL.

The schema browser includes tools to look at the data, if that's all you need. It's built from Qt and runs on Windows, OSX and Linux. Read the official website, and if you like what you see, download it.

jldugger
  • 14,602
0

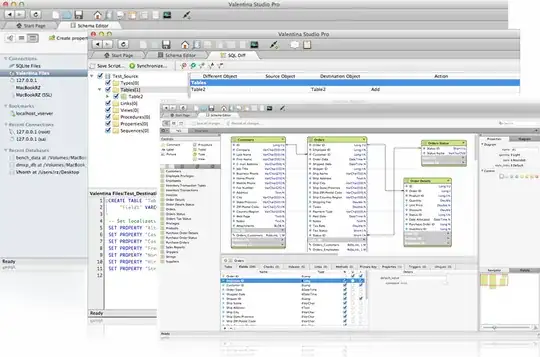
Valentina Studio is a relatively new product on the db admin scene but its free and available on the desktop for Windows, Linux and Mac OS X (32 and 64 bit versions). You can grab a free copy here or learn more here. Like SQL Developer it also includes diagram generation.

enter image description here

The Pro version adds a bunch of nice features like SQLDIFF, plus a very capable reports designer system.

Lynn
  • 111
-1

dbForge Studio for MySQL - a universal MariaDB and MySQL GUI tool for database administration, management, and development. The IDE allows to create and execute queries, develop and debug stored routines, automate database object management, analyze table data via an intuitive interface. The MySQL client delivers data and schema comparison and synchronization tools, database reporting tools, backup options with scheduling, and much more features.

Devart
  • 99
  • 1