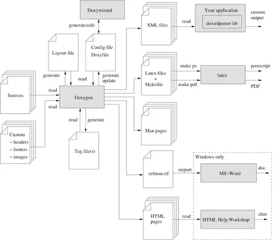
I've documented my code for doxygen, but I don't want the default HTML it gives. I know I can customize it by providing custom CSS, headers, footers, etc. (like GNOME does), and how I can add common PHP code to the files and tell it to save as .php, but that isn't really what I want.
What I want is output like MSDN. I can't describe it really. My question is, Is this possible using doxygen with something like templates, or do I have to output XML and parse it with another program (that I wouldn't mind writing)?
